达梦数据库实战:轻松生成ER图并导出表设计文档
在日常工作中,我会经常需要用一系列辅助支持功能来优化数据库管理,包括从现有数据库逆向构建ER图、将ER图和表设计文档导出为图像和文档。从近期的试用体验来看,SQLark能够极大地简化工作流程,此外,SQLark还具备其他一些好用的功能,比如SQL智能查询、测试数据生成、数据迁移等等,后续会进一步探索并分享给大家~
项目场景
ER图也称实体-联系图,提供了表示实体类型、属性和联系的方法,开发的时候往往需要有ER图,本文主要介绍使用达梦新推出的SQLark实现生成er图,并导出为表设计文档,不仅如此,SQLark还支持自动智能分组、搜索定位、图片导出等功能,重点是免费获取!这里附上SQLark下载链接:www.sqlark.com 。
生成ER图并导出表设计文档
1.首先打开软件,进入主界面,点击“ER 图”。选择所需的数据库连接和模式,点击 生成 ER 图;也可在对象导航栏中,选择指定的数据库模式,右键单击 查看 ER 图。

2.ER 图生成后,将在界面中展示完整的数据库实体关系图布局。

3.分组管理ER图,SQLark 自动对表对象分组,方便用户根据功能模块查看已有表结构设计。
如需查看特定分组的 ER 图,可直接点击该分组标题,界面将仅展示该分组内的表和其之间的关系。

也可以编辑分组,选中所需移动的表,右键菜单点击 移动至分组,并选择目标分组或新建的分组。然后重新布局 ER 图,完成调整后,点击 根据分组重新布局 ,将更新并展示新的 ER 图。

4.搜索定位注释/字段/分组名,快速定位对象
支持通过分组名、表名、外键名、表和字段注释等信息,快速搜索并定位到 ER 图中的目标对象。

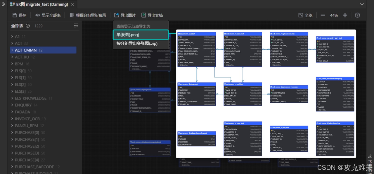
5.保存后可以选择导出为:图片格式、按分组导出多张图、导出表设计文档(不同方式的导出按钮位置不同。)

总结
在日常工作中,我会经常需要用一系列辅助支持功能来优化数据库管理,包括从现有数据库逆向构建ER图、将ER图和表设计文档导出为图像和文档。从近期的试用体验来看,SQLark能够极大地简化工作流程,此外,SQLark还具备其他一些好用的功能,比如SQL智能查询、测试数据生成、数据迁移等等,后续会进一步探索并分享给大家~
DAMO开发者矩阵,由阿里巴巴达摩院和中国互联网协会联合发起,致力于探讨最前沿的技术趋势与应用成果,搭建高质量的交流与分享平台,推动技术创新与产业应用链接,围绕“人工智能与新型计算”构建开放共享的开发者生态。
更多推荐



所有评论(0)