数据通信09-vlan及工作原理
一 什么是vlan

- 在典型交换网络中,当某台主机发送一个广播帧或未知单播帧时,该数据帧会被泛洪,甚至传递到整个广播域。
- 广播域越大,产生的网络安全问题、垃圾流量问题,就越严重。
广播域:
如图是一个典型的交换网络,网络中只有终端计算机和交换机。在这样的网络中,如果某一台计算机发送了一个广播帧,由于交换机对广播帧执行泛洪操作,结果所有其他的计算机都会收到这个广播帧。
把广播帧所能到达的整个访问范围称为二层广播域,简称广播域 (Broadcast Domain)。显然,一个交换网络其实就是一个广播域。
网络安全问题和垃圾流量问题:
如图:如果PC1向PC2发送了一个单播帧。此时SW1、SW3、SW7的MAC地址表中存在关于PC2的MAC地址表项,但SW2和SW5不存在关于PC2的MAC地址表项。那么,SW1和SW3将对该单播帧执行点对点的转发操作,SW7将对该单播帧执行丢弃操作,SW2和SW5将对该单播帧执行泛洪操作。最后的结果是,PC2虽然收到了该单播帧,但网络中的很多其他非目的主机,同样收到了不该接收的数据帧。
显然,广播域越大,网络安全问题和垃圾流量问题就越严重。
虚拟局域网 (VLAN, Virtual LAN)

- 虚拟局域网VLAN可以隔离广播域。
- 特点:
- 不受地域限制。
- 同一VLAN内的设备才能直接进行二层通信。
为了解决广播域带来的问题,人们引入了VLAN (Virtual Local Area Network),即虚拟局域网技术:
通过在交换机上部署VLAN,可以将一个规模较大的广播域在逻辑上划分成若干个不同的、规模较小的广播域,由此可以有效地提升网络的安全性,同时减少垃圾流量,节约网络资源。
VLAN的特点:
一个VLAN就是一个广播域,所以在同一个VLAN内部,计算机可以直接进行二层通信;而不同VLAN内的计算机,无法直接进行二层通信,只能进行三层通信来传递信息,即广播报文被限制在一个VLAN内。
VLAN的划分不受地域的限制。
VLAN的好处:
- 灵活构建虚拟工作组:用VLAN可以划分不同的用户到不同的工作组,同一工作组的用户也不必局限于某一固定的物理范围,网络构建和维护更方便灵活。
限制广播域:广播域被限制在一个VLAN内,节省了带宽,提高了网络处理能力。
增强局域网的安全性:不同VLAN内的报文在传输时是相互隔离的,即一个VLAN内的用户不能和其它VLAN内的用户直接通信。
提高了网络的健壮性:故障被限制在一个VLAN内,本VLAN内的故障不会影响其他VLAN的正常工作。
注:二层,即数据链路层。
二 vlan的基本原理
如何实现VLAN

- Switch1与Switch2同属一个企业,该企业统一规划了网络中的VLAN。其中VLAN10用于A部门,VLAN20用于B部门。A、B部门的员工在Switch1和Switch2上都有接入。
- PC1发出的数据经过Switch1和Switch2之间的链路到达了Switch2。如果不加处理,后者无法判断该数据所属的VLAN,也不知道应该将这个数据输出到本地哪个VLAN中。
VLAN标签 (VLAN Tag)

- 要使交换机能够分辨不同VLAN的报文,需要在报文中添加标识VLAN信息的字段。
- IEEE 802.1Q协议规定,在以太网数据帧中加入4个字节的VLAN标签,又称VLAN Tag,简称Tag。
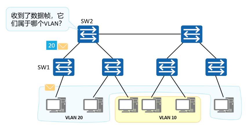
如图所示,SW1识别出某个帧是属于哪个VLAN后,会在这个帧的特定位置上添加一个标签。这个标签明确地标明了这个帧是属于哪个VLAN的。其他交换机(如SW2)收到这个带标签的数据帧后,就能轻而易举地直接根据标签信息识别出这个帧属于哪个VLAN。
IEEE 802.1Q定义了这种带标签的数据帧的格式。满足这种格式的数据帧称为IEEE 802.1Q数据帧,也称VLAN数据帧。
vlan数据帧

在一个VLAN交换网络中,以太网帧主要有以下两种形式:
有标记帧(Tagged帧):IEEE 802.1Q协议规定,在以太网数据帧的目的MAC地址和源MAC地址字段之后、协议类型字段之前加入4个字节的VLAN标签(又称VLAN Tag,简称Tag)的数据帧。
无标记帧(Untagged帧):原始的、未加入4字节VLAN标签的数据帧。
VLAN数据帧中的主要字段:
TPID:2字节,Tag Protocol Identifier(标签协议标识符),表示数据帧类型。
取值为0x8100时表示IEEE 802.1Q的VLAN数据帧。如果不支持802.1Q的设备收到这样的帧,会将其丢弃。
各设备厂商可以自定义该字段的值。当邻居设备将TPID值配置为非0x8100时,为了能够识别这样的报文,实现互通,必须在本设备上修改TPID值,确保和邻居设备的TPID值配置一致。
PRI:3 bit,Priority,表示数据帧的优先级,用于QoS。
取值范围为0~7,值越大优先级越高。当网络阻塞时,交换机优先发送优先级高的数据帧。
CFI:1 bit,Canonical Format Indicator(标准格式指示位),表示MAC地址在不同的传输介质中是否以标准格式进行封装,用于兼容以太网和令牌环网
CFI取值为0表示MAC地址以标准格式进行封装,为1表示以非标准格式封装。
在以太网中,CFI的值为0。
VID:12 bit,VLAN ID,表示该数据帧所属VLAN的编号。
VLAN ID取值范围是0~4095。由于0和4095为协议保留取值,所以VLAN ID的有效取值范围是1~4094。
交换机利用VLAN标签中的VID来识别数据帧所属的VLAN,广播帧只在同一VLAN内转发,这就将广播域限制在一个VLAN内。
如何识别带VLAN标签的数据帧:
数据帧的Length/Type = 0x8100。
- 注意:计算机无法识别Tagged数据帧,因此计算机处理和发出的都是Untagged数据帧;为了提高处理效率,交换机内部处理的数据帧一律都是Tagged帧。
vlan的实现

- Switch1和Switch2之间的链路要承载多个VLAN的数据,需要一种基于VLAN的数据“标记”手段,以便对不同VLAN的数据帧进行区分。
- IEEE 802.1Q标准(也被称为Dot1Q)定义了该“标记”方法。该标准对传统的以太网数据帧进行修改,在帧头中插入802.1Q Tag,而在该Tag中,便可以写入VLAN信息。
vlan的划分方式

计算机发出的数据帧不带任何标签。对已支持VLAN特性的交换机来说,当计算机发出的Untagged帧一旦进入交换机后,交换机必须通过某种划分原则把这个帧划分到某个特定的VLAN中去。
VLAN的划分包括如下5种方法:
基于接口划分:根据交换机的接口来划分VLAN。
网络管理员预先给交换机的每个接口配置不同的PVID,当一个数据帧进入交换机时,如果没有带VLAN标签,该数据帧就会被打上接口指定PVID的标签,然后数据帧将在指定VLAN中传输。
基于MAC地址划分:根据数据帧的源MAC地址来划分VLAN。
网络管理员预先配置MAC地址和VLAN ID映射关系表,当交换机收到的是Untagged帧时,就依据该表给数据帧添加指定VLAN的标签,然后数据帧将在指定VLAN中传输。
基于IP子网划分:根据数据帧中的源IP地址和子网掩码来划分VLAN。
网络管理员预先配置IP地址和VLAN ID映射关系表,当交换机收到的是Untagged帧,就依据该表给数据帧添加指定VLAN的标签,然后数据帧将在指定VLAN中传输。
基于协议划分:根据数据帧所属的协议(族)类型及封装格式来划分VLAN。
网络管理员预先配置以太网帧中的协议域和VLAN ID的映射关系表,如果收到的是Untagged帧,就依据该表给数据帧添加指定VLAN的标签,然后数据帧将在指定VLAN中传输。
基于策略划分:根据配置的策略划分VLAN,能实现多种组合的划分方式,包括接口、MAC地址、IP地址等。
网络管理员预先配置策略,如果收到的是Untagged帧,且匹配配置的策略时,给数据帧添加指定VLAN的标签,然后数据帧将在指定VLAN中传输。
基于接口的VLAN划分

- 原理
- 根据交换机的接口来划分VLAN。
- 网络管理员预先给交换机的每个接口配置不同的PVID,将该接口划入PVID对应的VLAN。
- 当一个数据帧进入交换机时,如果没有带VLAN标签,该数据帧就会被打上接口指定PVID的Tag,然后数据帧将在指定PVID中传输。
- 缺省VLAN,PVID
- Port VLAN ID,是接口上的缺省VLAN。
- 取值:1~4094。
划分原则:
将VLAN ID配置到交换机的物理接口上,从某一个物理接口进入交换机的、由终端计算机发送的Untagged数据帧都被划分到该接口的VLAN ID所表明的那个VLAN。
特点:
这种划分原则简单而直观,实现容易,是目前实际的网络应用中最为广泛的划分VLAN的方式。
当计算机接入交换机的端口发生了变化时,该计算机发送的帧的VLAN归属可能会发生变化。
缺省VLAN,PVID (Port VLAN ID)
每个交换机的接口都应该配置一个PVID,到达这个端口的Untagged帧将一律被交换机划分到PVID所指代的VLAN。
默认情况下,PVID的值为1。
基于MAC地址的VLAN划分

- 原理
- 根据数据帧的源MAC地址来划分VLAN。
- 网络管理员预先配置MAC地址和VLAN ID映射关系表。
- 当交换机收到的是Untagged帧时,就依据该表给数据帧添加指定VLAN的Tag,然后数据帧将在指定VLAN中传输。
- 映射表
- 记录了MAC地址和VLAN ID的关联情况
划分原则:
交换机内部建立并维护了一个MAC地址与VLAN ID的对应表。当交换机接收到计算机发送的Untagged帧时,交换机将分析帧中的源MAC地址,然后查询MAC地址与VLAN ID的对应表,并根据对应关系把这个帧划分到相应的VLAN中。
特点:
这种划分实现稍微复杂,但灵活性得到了提高。
当计算机接入交换机的端口发生了变化时,该计算机发送的帧的VLAN归属不会发生变化(因为计算机的MAC地址没有变)。
但这种类型的VLAN划分安全性不是很高,因为恶意计算机很容易伪造MAC地址。
以太网二层接口类型

接口类型
- Access接口
交换机上常用来连接用户PC、服务器等终端设备的接口。Access接口所连接的这些设备的网卡往往只收发无标记帧。Access接口只能加入一个VLAN。
- Trunk接口
Trunk接口允许多个VLAN的数据帧通过,这些数据帧通过802.1Q Tag实现区分。Trunk接口常用于交换机之间的互联,也用于连接路由器、防火墙等设备的子接口。
- Hybrid接口
Hybrid接口与Trunk接口类似,也允许多个VLAN的数据帧通过,这些数据帧通过802.1Q Tag实现区分。用户可以灵活指定Hybrid接口在发送某个(或某些)VLAN的数据帧时是否携带Tag。
基于接口的VLAN划分依赖于交换机的接口类型。
Access接口
Access接口一般用于和不能识别Tag的用户终端(如用户主机、服务器等)相连,或者不需要区分不同VLAN成员时使用。
Trunk接口
Trunk接口一般用于连接交换机、路由器、AP以及可同时收发Tagged帧和Untagged帧的语音终端。
Hybrid接口
Hybrid接口既可以用于连接不能识别Tag的用户终端(如用户主机、服务器等),也可以用于连接交换机、路由器以及可同时收发Tagged帧和Untagged帧的语音终端、AP。
华为设备默认的接口类型是Hybrid。
Access接口

上文已经介绍了交换机如何识别数据帧属于哪个VLAN以及VLAN的划分方式,那交换机对于Untagged帧和Tagged帧又是如何处理的呢?
Access接口特点:
仅允许VLAN ID与接口PVID相同的数据帧通过。
Access接口接收数据帧:
当Access接口从链路上收到一个Untagged帧,交换机会在这个帧中添加上VID为PVID的Tag,然后对得到的Tagged帧进行转发操作(泛洪、转发、丢弃)。
当Access接口从链路上收到一个Tagged帧,交换机会检查这个帧的Tag中的VID是否与PVID相同。如果相同,则对这个Tagged帧进行转发操作;如果不同,则直接丢弃这个Tagged帧。
Access接口发送数据帧:
当一个Tagged帧从本交换机的其他接口到达一个Access接口后,交换机会检查这个帧的Tag中的VID是否与PVID相同:
如果相同,则将这个Tagged帧的Tag进行剥离,然后将得到的Untagged帧从链路上发送出去;
如果不同,则直接丢弃这个Tagged帧。
Trunk接口

对于Trunk接口,除了要配置PVID外,还必须配置允许通过的VLAN ID列表,其中VLAN 1是默认存在的。
Trunk接口特点:
Trunk接口仅允许VLAN ID在允许通过列表中的数据帧通过。
Trunk接口可以允许多个VLAN的帧带Tag通过,但只允许一个VLAN的帧从该类接口上发出时不带Tag(即剥除Tag)。
Trunk接口接收数据帧:
当Trunk接口从链路上收到一个Untagged帧,交换机会在这个帧中添加上VID为PVID的Tag,然后查看PVID是否在允许通过的VLAN ID列表中。如果在,则对得到的Tagged帧进行转发操作;如果不在,则直接丢弃得到的Tagged帧。
当Trunk接口从链路上收到一个Tagged帧,交换机会检查这个帧的Tag中的VID是否在允许通过的VLAN ID列表中。如果在,则对这个Tagged帧进行转发操作;如果不在,则直接丢弃这个Tagged帧。
Trunk接口发送数据帧:
当一个Tagged帧从本交换机的其他接口到达一个Trunk接口后,如果这个帧的Tag中的VID不在允许通过的VLAN ID列表中,则该Tagged帧会被直接丢弃。
当一个Tagged帧从本交换机的其他接口到达一个Trunk接口后,如果这个帧的Tag中的VID在允许通过的VLAN ID列表中,则会比较该Tag中的VID是否与接口的PVID相同:
如果相同,则交换机会对这个Tagged帧的Tag进行剥离,然后将得到的Untagged帧从链路上发送出去;
如果不同,则交换机不会对这个Tagged帧的Tag进行剥离,而是直接将它从链路上发送出去。
Hybrid接口

对于Hybrid接口,除了要配置PVID外,还存在两个允许通过的VLAN ID列表,一个是Untagged VLAN ID列表,另一个是Tagged VLAN ID列表,其中VLAN 1默认在Untagged VLAN列表中。这两个允许通过列表中的所有VLAN的帧都是允许通过这个Hybrid接口的。
Hybrid接口特点:
Hybrid接口仅允许VLAN ID在允许通过列表中的数据帧通过。
Hybrid接口可以允许多个VLAN的帧带Tag通过,且允许从该类接口发出的帧根据需要配置某些VLAN的帧带Tag、某些VLAN的帧不带Tag。
与Trunk最主要的区别就是,能够支持多个VLAN的数据帧,不带标签通过。
Hybrid接口接收数据帧:
当Hybrid接口从链路上收到一个Untagged帧,交换机会在这个帧中添加上VID为PVID的Tag,然后查看PVID是否在Untagged或Tagged VLAN ID列表中。如果在,则对得到的Tagged帧进行转发操作;如果不在,则直接丢弃得到的Tagged帧。
当Hybrid接口从链路上收到一个Tagged帧,交换机会检查这个帧的Tag中的VID是否在Untagged或Tagged VLAN ID列表中。如果在,则对这个Tagged帧进行转发操作;如果不在,则直接丢弃这个Tagged帧。
Hybrid接口发送数据帧:
当一个Tagged帧从本交换机的其他接口到达一个Hybrid接口后,如果这个帧的Tag中的VID既不在Untagged VLAN ID列表中,也不在Tagged VLAN ID列表中,则该Tagged帧会被直接丢弃。
当一个Tagged帧从本交换机的其他接口到达一个Hybrid接口后,如果这个帧的Tag中的VID在Untagged VLAN ID列表中,则交换机会对这个Tagged帧的Tag进行剥离,然后将得到的Untagged帧从链路上发送出去。
当一个Tagged帧从本交换机的其他接口到达一个Hybrid接口后,如果这个帧的Tag中的VID在Tagged VLAN ID列表中,则交换机不会对这个Tagged帧的Tag进行剥离,而是直接将它从链路上发送出去。
小结

各类接口添加或剥除VLAN标签的处理过程总结如下:
当接收数据帧时:
当接收到不带VLAN标签的数据帧时,Access接口、Trunk接口、Hybrid接口都会给数据帧打上VLAN标签,但Trunk接口、Hybrid接口会根据数据帧的VID是否为其允许通过的VLAN来判断是否接收,而Access接口则无条件接收。
当接收到带VLAN标签的数据帧时,Access接口、Trunk接口、Hybrid接口都会根据数据帧的VID是否为其允许通过的VLAN(Access接口允许通过的VLAN就是缺省VLAN)来判断是否接收。
当发送数据帧时:
Access接口直接剥离数据帧中的VLAN标签。
Trunk接口只有在数据帧中的VID与接口的PVID相等时才会剥离数据帧中的VLAN标签。
Hybrid接口会根据接口上的配置判断是否剥离数据帧中的VLAN标签。
因此,Access接口发出的数据帧肯定不带Tag;Trunk接口发出的数据帧只有一个VLAN的数据帧不带Tag,其他都带VLAN标签;Hybrid接口发出的数据帧可根据需要设置某些VLAN的数据帧带Tag,某些VLAN的数据帧不带Tag。
三 VLAN的配置示例
1. 创建VLAN
- 单个创建命令:
[Huawei] vlan vlan - id
通过此命令创建VLAN并进入VLAN视图,如果VLAN已存在,直接进入该VLAN的视图。其中,vlan - id是整数形式,取值范围是1 ~ 4094。 - 批量创建命令:
[Huawei] vlan batch {vlan - id1 [to vlan - id2]}
通过此命令批量创建VLAN。其中:
batch:指定批量创建的VLAN ID。vlan - id1:表示第一个VLAN的编号。vlan - id2:表示最后一个VLAN的编号。
vlan命令用来创建VLAN并进入VLAN视图,如果VLAN已存在,直接进入该VLAN的视图。
undo vlan用来删除指定VLAN。
缺省情况下,将所有接口都加入到一个缺省的VLAN中,该VLAN标识为1。
命令:
vlan vlan-id
vlan-id:指定VLAN ID。整数形式,取值范围是1~4094。
vlan batch { vlan-id1 [ to vlan-id2 ] }
batch:指定批量创建VLAN。
vlan-id1 to vlan-id2:指定批量创建的VLAN ID,其中:
vlan-id1表示第一个VLAN的编号。
vlan-id2表示最后一个VLAN的编号。vlan-id2的取值必须大于等于vlan-id1,它与vlan-id1共同确定一个VLAN范围。
如果不指定to vlan-id2参数,则只创建vlan-id1所指定的VLAN。
vlan-id1和vlan-id2是整数形式,取值范围是1~4094。
1. 配置接口类型
[Huawei-GigabitEthernet0/0/1] port link - type access
在接口视图下,配置接口的链路类型为Access。
2. 配置Access接口的缺省VLAN
[Huawei-GigabitEthernet0/0/1] port default vlan vlan - id
在接口视图下,配置接口的缺省VLAN并同时加入这个VLAN。
vlan - id:配置缺省VLAN的编号。整数形式,取值范围是1 ~ 4094。
命令:port trunk allow-pass vlan { { vlan-id1 [ to vlan-id2 ] | all }
vlan-id1 [ to vlan-id2 ]:指定Trunk类型接口加入的VLAN,其中:
vlan-id1表示第一个VLAN的编号。
to vlan-id2表示最后一个VLAN的编号。vlan-id2的取值必须大于等于vlan-id1的取值。
vlan-id1和vlan-id 2为整数形式,取值范围是1~4094。
all:指定Trunk接口加入所有VLAN。
命令:port trunk pvid vlan vlan-id,设置Trunk类型接口的缺省VLAN。
vlan-id:指定Trunk类型接口的缺省VLAN编号。整数形式,取值范围是1~4094。
命令:port hybrid untagged vlan { { vlan-id1 [ to vlan-id2 ] } | all }
vlan-id1 [ to vlan-id2 ]:指定Hybrid类型接口加入的VLAN,其中:
vlan-id1表示第一个VLAN的编号。
to vlan-id2表示最后一个VLAN的编号。vlan-id2的取值必须大于等于vlan-id1的取值。
vlan-id1和vlan-id 2为整数形式,取值范围是1~4094。
all:指定Hybrid接口加入所有VLAN。
命令:port hybrid tagged vlan { { vlan-id1 [ to vlan-id2 ] } | all }
vlan-id1 [ to vlan-id2 ]:指定Hybrid类型接口加入的VLAN,其中:
vlan-id1表示第一个VLAN的编号。
to vlan-id2表示最后一个VLAN的编号。vlan-id2的取值必须大于等于vlan-id1的取值。
vlan-id1和vlan-id 2为整数形式,取值范围是1~4094。
all:指定Hybrid接口加入所有VLAN。
命令:port hybrid pvid vlan vlan-id,设置Hybrid类型接口的缺省VLAN。
vlan-id:指定Hybrid类型接口的缺省VLAN编号。整数形式,取值范围是1~4094。
命令:mac-vlan mac-address mac-address [ mac-address-mask | mac-address-mask-length ]
mac-address:指定与VLAN关联的MAC地址。
格式为H-H-H。其中H为4位的十六进制数,可以输入1~4位,如00e0、fc01。当输入不足4位时,表示前面的几位为0,如:输入e0,等同于00e0。
MAC地址不可设置为0000-0000-0000、FFFF-FFFF-FFFF和组播地址。
mac-address-mask:指定MAC地址掩码。
格式为H-H-H,其中H为1至4位的十六进制数。
mac-address-mask-length:指定MAC地址掩码长度。
整数形式,取值范围是1~48。
命令:mac-vlan enable,用来使能接口的MAC VLAN功能。
DAMO开发者矩阵,由阿里巴巴达摩院和中国互联网协会联合发起,致力于探讨最前沿的技术趋势与应用成果,搭建高质量的交流与分享平台,推动技术创新与产业应用链接,围绕“人工智能与新型计算”构建开放共享的开发者生态。
更多推荐


所有评论(0)