2024年全球1KM数字高程DEM数据集
摘要:德国地球科学研究中心(GFZ)发布2024全球1KM数字高程模型GDEMM2024,整合了TanDEM-X、GEBCO等多源数据,提供地表、基岩、冰厚等6类30角秒网格数据。相比Earth2014等模型,其精度提升显著(标准差19.68米),验证显示误差减少约3倍。该统一基准数据集支持重力场建模、海洋研究等地球物理应用,包含WGS84坐标系的TIFF格式文件及1角分抽采样版本。(149字)
2024年全球1KM数字高程DEM数据集

一、数据介绍
https://mp.weixin.qq.com/s/TqAslgZYRMxa3Rg-rssj1A
1. 概述与核心贡献
这篇文献由德国地球科学研究中心(GFZ)的科学家发表,介绍了一个名为GDEMM2024(Global Digital Elevation Merged Model 2024)的全新全球数字高程模型。
•核心问题:许多地球科学研究(如重力场建模、地形校正、海洋环流研究)需要高分辨率、高精度且垂直基准统一的全球高程数据(包括陆地地形、海洋水深和冰厚度)。然而,现有的大多数数字高程模型(DEM)无法在全球范围内以相同分辨率提供所有这些图层。
•解决方案:GDEMM2024通过合并近年来发布的多个最先进的DEM数据集,克服了这一缺陷,提供了一个统一的、最新的全球解决方案。
•主要产出:模型提供了一套30角秒(约1公里)网格数据集,包含:
•地表高程 (SUR):实际物理表面(包括冰面、湖面)。
•基岩高程 (BED):去除水和冰后的地球固体表面。
•冰厚度 (ICE):格陵兰和南极冰盖的厚度。
•TBI网格:基岩高程与冰厚度之和,代表“没有水的地球”,用于地球物理应用和可视化。
•土地类型掩膜 (LTM):精确区分干燥陆地、海洋、大湖泊、冰覆盖陆地、冰架和冰下湖。
•大地水准面模型 (GEO):用于高程基准转换。
•核心改进:相比广泛使用的模型(如Earth2014, ETOPO2022),GDEMM2024在精度和覆盖范围上均有显著提升。其与全球约22000个GNSS站点的验证表明,其标准偏差比其它常用DEM减少了约三倍。
2. 背景与动机
地形、水深和冰厚度数据是地球科学领域的基石。虽然现有许多任务(如TanDEM-X, GEBCO, BedMachine)分别提供了陆地、海洋或冰盖的高精度数据,但缺乏一个集成所有这些图层并保持全球一致性的产品。GDEMM2024旨在填补这一空白,利用最新的数据源和改进的土地分类掩膜(特别是对冰覆盖区和湖泊),生成一个满足多种地球物理应用需求的、无缝的全球 relief 模型。
3. 数据与方法

a. 输入数据源:
研究合并了以下七个核心数据集:
1.TanDEM-X: 提供全球陆地表面极高精度的高程数据(约90米分辨率)。
2.GEBCO_2022 和 GEBCO_2023: 提供全球海洋水深和部分陆地形数据(15角秒分辨率)。
3.ETOPO2022: 另一个包含地形和水深的全球模型(15角秒分辨率)。
4.BedMachine v5 (格陵兰) 和 v3 (南极): 提供冰盖地区的基岩地形和冰厚度数据(高分辨率)。
5.GLOBathy: 提供全球大于500 km²湖泊的水深数据。
6.GMT 和 HydroSHEDS: 用于生成精确的全球土地类型掩膜。
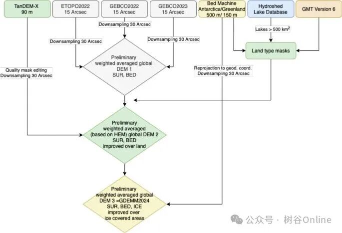
b. 数据处理与融合方法:
方法的核心是一个分步加权融合策略,而非简单平均,以充分利用各数据集在其优势区域的精度。
1.预处理:将所有数据统一重采样至30角秒分辨率,并将高程基准统一转换到EIGEN-6C4大地水准面(潮汐无影响系统)。
2.土地类型掩膜:创建了精细的掩膜来区分不同地表类型(干地、海洋、大湖、冰盖等),这是避免不同类型区域交界处出现误差的关键。

3.融合步骤:
•首先对ETOPO2022、GEBCO_2022和GEBCO_2023进行加权平均,生成初步的表面和基岩网格。
•然后,将高精度的TanDEM-X数据以加权方式融合到初步表面网格中,显著改善了山区地形。
•接着,用最新的BedMachine数据替换极地冰盖区域的初步网格数据,解决了其他模型中存在的基岩高程高于表面高程(即冰厚度为负值)的错误。
•最后,将湖泊水深数据整合到相应区域。
4. 数据记录与产品
最终发布的GDEMM2024数据集包含上述所有网格(SUR, BED, ICE, TBI, LTM, GEO),均为30角秒分辨率,并额外提供了1角秒分辨率的下采样版本以供方便使用。
•垂直基准:所有高程均相对于EIGEN-6C4大地水准面。
•水平基准:WGS84 (EPSG:9055)。
•文件格式:Georeferenced TIFF (.tif)。
5. 技术验证
作者使用了三种独立的数据对GDEMM2024进行了 rigorous 的验证:
1.GNSS站点数据(~22,000个):结果显示GDEMM2024的标准偏差(Std)为19.68米,远优于TanDEM-X (25.84m)、ETOPO2022 (~65m) 和GEBCO系列 (~65m)。误差随地形高度增加而增大,这与预期一致。
2.ICESat-2激光测高数据(南极冰盖):所有DEM与ICESat-2的差异标准偏差都在~30米左右,表明GDEMM2024在南极地区与其他常用模型精度相当。
3.海洋水深数据:与船测数据、波罗的海高精度水深模型以及新发布的GEBCO2024进行比较。比较结果表明海洋水深建模本身极具挑战性,但GDEMM2024与GEBCO2024的一致性最好。
6. 应用意义与使用说明
GDEMM2024是一个“开箱即用”的模型,可直接应用于:
•重力向前建模(特别是超高分辨率全球重力场模型)
•三维重力场建模
•地形校正(在重力和大地测量学中)
•地壳建模与莫霍面反演
•海底建模与海洋学研究
•洪水模拟
其优势在于集成了最新数据(TanDEM-X, BedMachine v5/v3, 全球湖泊水深)、改进了土地分类掩膜,并采用了战略性的数据融合方法。它是进行高精度地形相关地球物理研究的强大工具。
内付引用方法和数据来源
二、数据信息:
数据包括如下:

地形网格数据基于WGS84坐标系下的EIGEN-6C4大地水准面(EPSG代码:9055)构建,包含以下五种30角秒地理参照TIFF文件:GDEMM2024_XXX.30s.tif(其中XXX代表SUR、BED、ICE、TBI、LTM陆地类型掩膜及GEO大地水准面)。SUR表示旱地地形、水体表面及冰盖高程;BED表示旱地地形、海床与湖底高程以及冰下基岩地形;ICE表示格陵兰与南极洲冰盖覆盖区的冰层厚度;TBI(地形-基岩-冰层)网格则整合BED与ICE数据,呈现不含水体的地球表面。
现有30角秒网格的统计信息详见下表

为便于使用,数据集同时发布了1角分抽采样网格。下图所示的EIGEN-6C4大地水准面网格可用于将GDEMM高程(大地水准面高)转换为椭球高。

此外还提供陆地类型掩膜,用于区分陆地、海洋、内陆湖泊与冰盖区域(见下图)。

若需在谱域计算中直接使用GDEMM2024数据(如大地测量与地球物理应用中的谐波合成),可将网格数据转换为球谐系数,该转换过程需专业处理。
DAMO开发者矩阵,由阿里巴巴达摩院和中国互联网协会联合发起,致力于探讨最前沿的技术趋势与应用成果,搭建高质量的交流与分享平台,推动技术创新与产业应用链接,围绕“人工智能与新型计算”构建开放共享的开发者生态。
更多推荐

所有评论(0)