Powerdesigner(数据库建表的简单应用)
2、主键ID,需要自增不为空且唯一,一般使用bigint类型,mysql8.0后可以不用写长度bigint(0)这样,因为从8.0.17版本开始,TINYINT, SMALLINT, MEDIUMINT, INT, and BIGINT类型的显示宽度将失效。6、状态,需要与其他的表字段设置同步,大家都是0否1是,使用的类型是tinyint一般情况下布尔类型的值或者枚举类型的使用的都是这个类型用以节
Powerdesigner(数据库建表的简单应用)
一、新建表的规范

字段说明:I:自增; P:是否为主键; F:外键; M:表示强制非空; D:是否在模型中显示。gerenate:表示是否作为表生成
Ps:
1、新建字段名不能以is开头,因为java构造器自动生成的时候会有问题(mysql-plus导致的)。
2、主键ID,需要自增不为空且唯一,一般使用bigint类型,mysql8.0后可以不用写长度bigint(0)这样,因为从8.0.17版本开始,TINYINT, SMALLINT, MEDIUMINT, INT, and BIGINT类型的显示宽度将失效。
3、标题、名称可以就用name,在查询时如果遇到相同的就用as别名,varchar(100)差不多也能覆盖绝大对数使用场景。
4、图片、外链等,存储url链接的一般用varchar(255)就够用了。
5、描述、规则等由于是存储富文本编辑器的值所以需要使用longtext类型。
6、状态,需要与其他的表字段设置同步,大家都是0否1是,使用的类型是tinyint一般情况下布尔类型的值或者枚举类型的使用的都是这个类型用以节省空间。
7、时间,时间类型使用datetime类型
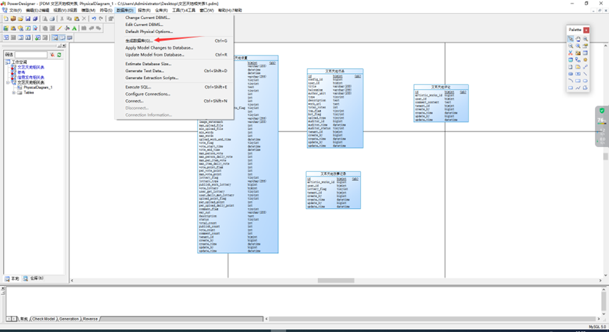
二、用powerdesigner新建表
三、用powerdesigner生成对应的SQL


然后就ok了
如果有加索引,生成的sql语句会先删除索引,这样会导致在数据库导入sql的时候报错,要去掉删除索引的语句
四、用Sql在powerdesigner中反向生成表模型
PowerDesigner导入sql脚本
填写模型名称
点击加号,选中sql文件后确定就好
DAMO开发者矩阵,由阿里巴巴达摩院和中国互联网协会联合发起,致力于探讨最前沿的技术趋势与应用成果,搭建高质量的交流与分享平台,推动技术创新与产业应用链接,围绕“人工智能与新型计算”构建开放共享的开发者生态。
更多推荐


所有评论(0)